如何從 NAS NAS.mib 檔案中獲取 NAS iSCSI LUN OID 訊息


最後修訂日期: 2022-06-24
適用產品
  • SNMP

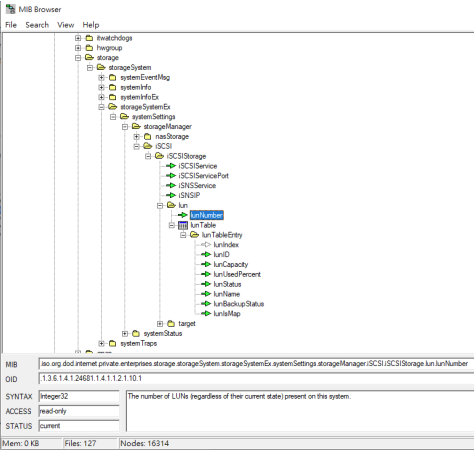
請先從 NAS 控制台 > SNMP 頁面下載 NAS.mib 檔案,然後下載 MIB 瀏覽器並使用 MIB 瀏覽器打開 NAS MIB 檔案文件,點擊 Search > Find name,輸入 LUN 找到 NAS “lunTable”,你可以在 lunTable 顯示結果中找到 NAS iSCSI LUN OID 訊息。 (如下圖)

img


點擊此處下載 MIB 瀏覽器工具

這篇文章有幫助嗎?

100% 的人認為有幫助。
謝謝您,我們已經收到您的意見。

請告訴我們如何改進這篇文章:

如果您想提供其他意見,請於下方輸入。

選擇規格

      顯示更多 隱藏更多

      選擇其他偏好的語言:

      back to top