How do I get NAS iSCSI LUN OID info from the NAS "NAS.mib" file
Última fecha de modificación:
2022-06-24
Applicable Products:
Download NAS MIB file from NAS Control Panel > SNMP page first, then download MIB browser tool to open NAS MIB file,
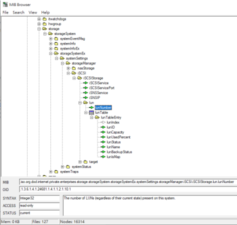
Use MIB browser to open NAS MIB file, click “Search” > “Find name”, type “LUN” to find NAS “lunTable”. The MIB Browser tool will show NAS iSCSI LUN OID info in lunTable.
MIB Browser tool can be downloaded here.
- All NAS Series
Download NAS MIB file from NAS Control Panel > SNMP page first, then download MIB browser tool to open NAS MIB file,
Use MIB browser to open NAS MIB file, click “Search” > “Find name”, type “LUN” to find NAS “lunTable”. The MIB Browser tool will show NAS iSCSI LUN OID info in lunTable.
MIB Browser tool can be downloaded here.
